
Как изменить MAC-адрес компьютера
MAC-адрес — это уникальный идентификатор сетевого интерфейса устройства, своего рода «номер паспорта» для Wi-Fi, Ethernet или другого сетевого адаптера. Он присваивается оборудованию производителем и используется для распознавания устройств внутри локальных сетей — роутерами, точками доступа и другим сетевым оборудованием.
У одного компьютера может быть несколько MAC-адресов — отдельно для Wi-Fi, проводного подключения (Ethernet), Bluetooth и других интерфейсов.
Изменение (подмена) MAC-адреса может использоваться в разных ситуациях:
- обход сетевых ограничений — например, если в сети действует лимит на количество подключенных устройств;
- повышение приватности при подключении к разным сетям;
- тестирование и настройка сетевого оборудования;
- диагностика сетевых проблем или проверка работы фильтрации по MAC-адресам.
Изменение MAC-адреса может нарушать правила использования сети, провайдера или организации. В некоторых случаях это может привести к блокировке доступа, конфликтам в сети или другим проблемам с подключением.
Как узнать свой MAC-адрес компьютера
Узнать MAC-адрес можно стандартными средствами системы. Ниже — способы для основных ОС. Учтите, что адрес будет разным для Wi-Fi и проводного подключения, поэтому проверяйте нужный интерфейс.
Windows
Способ 1: через командную строку:
- Нажмите Win + R, введите cmd и нажмите Enter.
- Введите команду: ipconfig /all.
- Найдите нужный адаптер (Ethernet или Wi-Fi).
- Строка «Физический адрес» — это и есть MAC-адрес.

Способ 2: через графический интерфейс:
- Откройте «Параметры».
- Перейдите в раздел «Сеть и Интернет».
- Выберите Wi-Fi (или «Ethernet», если подключение по кабелю).
- Нажмите «Свойства оборудования».
- В строке «Физический адрес (MAC)» указан MAC-адрес устройства.

macOS
Способ 1: через «Терминал»: откройте Terminal и введите: ifconfig en0 | grep ether или networksetup -getmacaddress en0. En0 — обычно Wi-Fi, но имя интерфейса может отличаться.
Способ 2: через системные настройки:
- Откройте «Системные настройки» → «Сеть».
- Выберите подключение (Wi-Fi или Ethernet).
- Нажмите «Дополнительно».
- Перейдите на вкладку «Оборудование» — там отображается MAC-адрес.

Linux
Через «Терминал» можно использовать одну из команд: ifconfig eth0 | grep HWaddr или более современный вариант ip link show eth0. Обозначение eth0 — это пример имени сетевого интерфейса. В вашей системе он может называться wlan0, enp3s0 и иначе. MAC-адрес будет указан в выводе команды после строки link/ether.

Как изменить MAC-адрес
Ниже — основные способы смены MAC-адреса в разных операционных системах. Учтите, что меняется программное значение адреса, и не все адаптеры поддерживают такую функцию.
Windows
Способ 1: через «Диспетчер устройств»:
- Нажмите Win + X → «Диспетчер устройств».
- Откройте раздел «Сетевые адаптеры».
- Выберите нужный адаптер → «Свойства».
- Перейдите во вкладку «Дополнительно».
- Найдите параметр Network Address или Locally Administered Address.
- Введите новый MAC-адрес (12 символов без дефисов).
- Подтвердите изменения и перезапустите адаптер.

На некоторых сетевых картах этот параметр отсутствует — драйвер не поддерживает смену MAC.
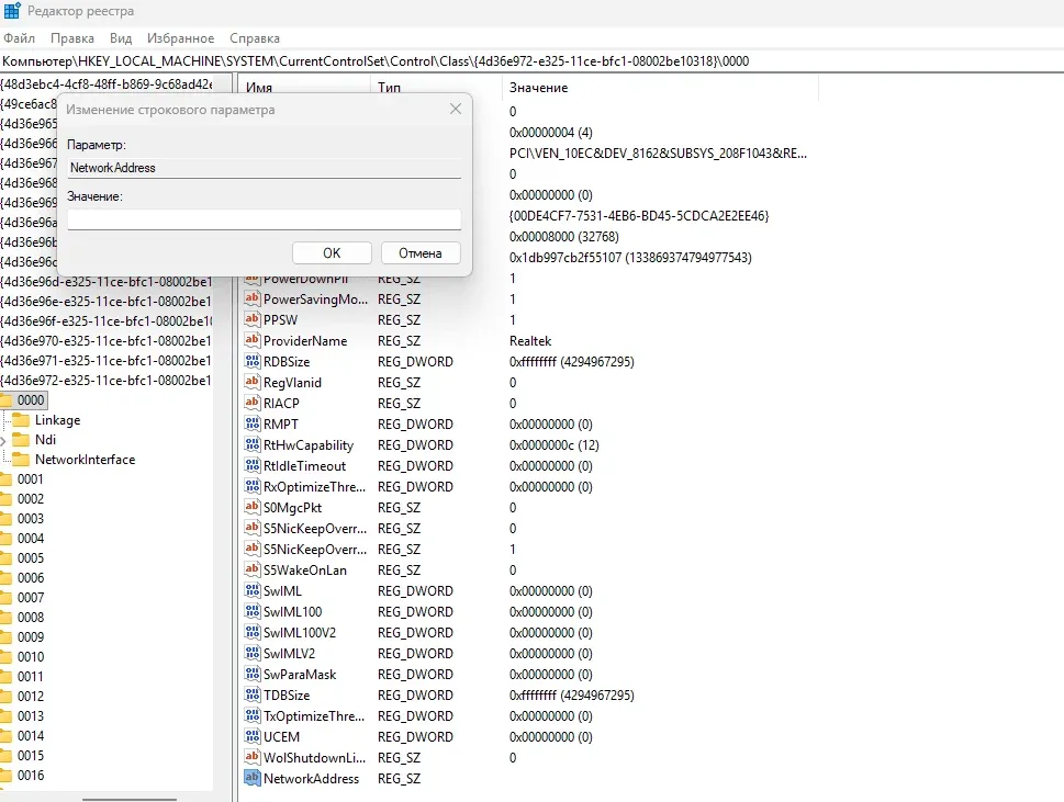
Способ 2: через реестр (используется, если первый способ недоступен, сначала рекомендуется создать точку восстановления системы):
- Нажмите Win + R → regedit.
- Перейдите в раздел: HKEY_LOCAL_MACHINE\SYSTEM\CurrentControlSet\Control\Class\{4d36e972-e325-11ce-bfc1-08002be10318}.
- Внутри находятся папки «0000», «0001», «0002»… — откройте каждую и найдите нужный адаптер по параметру DriverDesc.
- Создайте строковый параметр NetworkAddress.
- Впишите новый MAC-адрес (без разделителей).
- Перезагрузите компьютер или отключите и включите адаптер.

Если эти методы не работают или нужно сделать все быстрее, можно использовать специальные программы для смены MAC-адреса.
- TMAC (Technitium MAC Address Changer) — одна из самых популярных программ. Показывает список сетевых адаптеров, позволяет задать новый MAC-адрес вручную или сгенерировать случайный и автоматически применяет изменения без ручного редактирования реестра и свойств адаптера.
- SMAC MAC Address Changer — программа с графическим интерфейсом для подмены MAC-адреса сетевых карт, ориентированная на быстрые изменения без ручной настройки системы.
Преимущества стороннего софта:
- более простой и наглядный способ смены MAC-адреса;
- экономия времени по сравнению с ручной настройкой;
- удобно для пользователей без опыта работы с реестром.
Недостатки стороннего софта в том, что в систему устанавливается дополнительная программа, которая может работать нестабильно или конфликтовать с драйверами сетевой карты. Иногда после смены MAC может пропасть интернет, и придется возвращать настройки обратно. Такие утилиты требуют прав администратора, а при скачивании с неофициальных сайтов есть риск получить версию с вредоносным кодом. К тому же не все программы поддерживают любые модели сетевых адаптеров, поэтому изменение может просто не примениться.
MacOS
Через «Терминал»:
- Откройте приложение «Терминал».
- Выполните команды:
sudo ifconfig en0 down
sudo ifconfig en0 ether XX:XX:XX:XX:XX:XX (новый адрес)
sudo ifconfig en0 up - Замените en0 на имя нужного сетевого интерфейса.

Если команда не сработала, можно временно отключить Wi-Fi и повторить смену MAC-адреса:
sudo networksetup -setairportpower en0 off
sudo ifconfig en0 ether XX:XX:XX:XX:XX:XX (новый адрес)
sudo networksetup -setairportpower en0 on.

После перезагрузки MAC-адрес обычно возвращается к исходному. Чтобы сделать подмену постоянной, используют скрипт автозапуска, который выполняет эти команды при старте системы.
Для macOS существуют сторонние утилиты с графическим интерфейсом. Они позволяют выбрать сетевой интерфейс, задать новый MAC-адрес, сохранять профили и быстро переключаться между ними без ручного ввода команд.
- LinkLiar — приложение для macOS с графическим интерфейсом, предназначенное для подмены MAC-адресов сетевых интерфейсов и управления профилями.
- SpoofMAC — инструмент для macOS, который упрощает смену MAC-адреса через команды, избавляя от ручного ввода длинных параметров.
- Macchanger — утилита командной строки, изначально популярная в Linux, но применяемая и в macOS через дополнительные инструменты, позволяет задать или сгенерировать MAC-адрес.
Linux
MAC-адрес в Linux чаще всего меняют через «Терминал». Сначала нужно отключить сетевой интерфейс, затем задать новый MAC-адрес и снова включить интерфейс:
sudo ifconfig eth0 down
sudo ifconfig eth0 hw ether XX:XX:XX:XX:XX:XX
sudo ifconfig eth0 up.

Eth0 — это пример имени интерфейса. В вашей системе он может называться иначе, например wlan0, enp3s0 и т.д.
Более современный способ для Linux — использовать утилиту ip, которая пришла на замену ifconfig. Сначала сетевой интерфейс нужно отключить командой sudo ip link set dev eth0 down. После этого задается новый MAC-адрес командой sudo ip link set dev eth0 address XX:XX:XX:XX:XX:XX, где вместо XX:XX:XX:XX:XX:XX указывается нужный адрес. Затем интерфейс снова включается командой sudo ip link set dev eth0 up.

Eth0 — это пример имени интерфейса. В вашей системе он может называться иначе, например wlan0, enp3s0 и т.д.
Как проверить смену MAC-адреса
После изменения MAC-адреса важно убедиться, что новый адрес действительно применился. Проверка выполняется теми же способами, что и при определении текущего MAC-адреса.
В Windows откройте командную строку и введите: ipconfig /all. Нажмите Enter. В списке сетевых адаптеров найдите нужное подключение (Wi-Fi или Ethernet). В строке «Физический адрес» указан MAC-адрес устройства.
В macOS откройте «Терминал» и выполните команду ifconfig en0 | grep ether или networksetup -getmacaddress en0 (вместо en0 укажите имя вашего интерфейса). В выводе будет показан текущий MAC-адрес.
В Linux можно использовать команду ip link show eth0 или ifconfig eth0, где eth0 — пример имени интерфейса. Новый MAC-адрес отображается рядом со строкой link/ether.
Если адрес не изменился, попробуйте отключить и снова включить сетевой адаптер или перезагрузить компьютер. В некоторых случаях помогает перезагрузка роутера — это обновляет сетевые таблицы и устраняет возможные конфликты.
Если задача связана с повышением анонимности, например при работе с несколькими аккаунтами, одной смены MAC-адреса обычно недостаточно. В таких случаях используют специализированный антидетект-браузер, например, Linken Sphere, который подменяет не только сетевые параметры, но и характеристики устройства внутри профиля.
Возможные проблемы
При смене MAC-адреса могут возникнуть ошибки, особенно если адаптер или система не полностью поддерживают такую функцию.
Если изменение MAC-адреса не применяется. Проверьте, поддерживает ли ваш сетевой адаптер программную смену MAC — у некоторых моделей просто нет такой возможности. Убедитесь, что адрес введен без ошибок: он должен состоять из 12 шестнадцатеричных символов (цифры и буквы A–F). Попробуйте перезапустить сетевой адаптер или перезагрузить компьютер. В Windows иногда помогает обновление драйвера сетевой карты.
Если после смены MAC пропал интернет. Отключите и снова включите сетевой адаптер или перезагрузите устройство. Если подключение не восстановилось, верните исходный MAC-адрес. В некоторых сетях доступ привязывается к определенному MAC, поэтому при его смене соединение может блокироваться. Также можно перезагрузить роутер, чтобы обновились сетевые таблицы.
Распространенные ошибки при смене MAC-адреса. Чаще всего пользователи вводят адрес в неправильном формате, забывают перезапустить интерфейс после изменения или меняют MAC не того адаптера (например, Ethernet вместо Wi-Fi). Еще одна частая проблема — попытка задать MAC, который уже используется в сети, из-за чего возникают конфликты и нестабильное подключение.
Заключение
MAC-адрес — это идентификатор сетевого интерфейса, который используется для распознавания устройств в локальной сети. Определить и изменить его можно стандартными средствами системы или с помощью специальных инструментов, а результат всегда нужно проверять. Смена MAC-адреса может быть полезна при тестировании сети, диагностике неполадок или для повышения уровня приватности, но такая настройка поддерживается не всеми адаптерами и может работать по-разному в разных сетях.
Важно учитывать правила используемой сети. Несоблюдение этих требований может привести к проблемам с подключением или ограничению доступа.
Часто задаваемые вопросы

Linken Sphere 7-я годовщина
Ровно 7 лет назад мы открыли новую страницу в индустрии, выпустив первую публичную версию Linken Sphere. Все эти годы на нас равнялись, а мы вдохновляли коллег по цеху и до сих не следуем трендам, а создаем их.

Ping Proxies: обзор использования с Linken Sphere
В постоянно меняющемся ландшафте интернет-безопасности защита персональных и деловых данных стала первостепенной задачей. По мере роста онлайн-угроз потребность в надежных инструментах анонимности никогда не была столь велика. В этой статье рассматривается интеграция Linken Sphere, продвинутого браузера с функцией антидетекта, с ротационными резидентными прокси-серверами Ping Proxies. Мы рассмотрим технические аспекты этой мощной комбинации и предоставим пошаговое руководство по внедрению.

Proxidize обзор
Proxidize была основана в 2022 году командой разработчиков, которые хотели предоставить каждому локальные мобильные прокси. Они стали предпочтительным выбором для компаний и частных лиц из списка Fortune 500, которые хотят использовать возможности мобильных прокси. Proxidize прост в использовании и не требует технических знаний для запуска мобильных прокси 4G/LTE или 5G. Они предоставят аппаратное и программное обеспечение, а также талантливую команду экспертов, которые помогут все настроить и ответят на любые вопросы.