
Comment changer l'adresse MAC d'un ordinateur
Une adresse MAC est un identifiant unique pour l'interface réseau d'un appareil, une sorte de "numéro de passeport" pour le Wi-Fi, l'Ethernet ou d'autres adaptateurs réseau. Elle est attribuée au matériel par le fabricant et est utilisée pour reconnaître les appareils au sein des réseaux locaux par les routeurs, les points d'accès et autres équipements réseau.
Un seul ordinateur peut avoir plusieurs adresses MAC : des adresses distinctes pour le Wi-Fi, la connexion filaire (Ethernet), le Bluetooth et d'autres interfaces.
Le changement (spoofing) d'une adresse MAC peut être utilisé dans diverses situations :
- contourner les restrictions réseau — par exemple, s'il y a une limite au nombre d'appareils connectés sur le réseau
- améliorer la confidentialité lors de la connexion à différents réseaux
- tester et configurer des équipements réseau
- diagnostiquer des problèmes réseau ou vérifier le fonctionnement du filtrage par adresse MAC
Changer une adresse MAC peut violer les règles d'utilisation du réseau, du fournisseur ou de l'organisation. Dans certains cas, cela peut entraîner un blocage de l'accès, des conflits réseau ou d'autres problèmes de connexion.
Comment trouver l'adresse MAC de votre ordinateur
Vous pouvez trouver l'adresse MAC en utilisant les outils système standard. Ci-dessous se trouvent les méthodes pour les principaux systèmes d'exploitation. Notez que l'adresse sera différente pour le Wi-Fi et les connexions filaires, vérifiez donc l'interface spécifique dont vous avez besoin.
Windows
Méthode 1 : via l'Invite de commandes
- Appuyez sur Win + R, tapez cmd, et appuyez sur Entrée
- Entrez la commande: ipconfig /all
- Trouvez l'adaptateur requis (Ethernet ou Wi-Fi)
- La ligne "Adresse physique" correspond à l'adresse MAC

Méthode 2 : via l'Interface Graphique
- Ouvrez "Paramètres"
- Allez dans la section "Réseau et Internet"
- Sélectionnez Wi-Fi (ou "Ethernet" si connecté par câble)
- Cliquez sur "Propriétés du matériel"
- L'adresse MAC de l'appareil est indiquée à la ligne "Adresse physique (MAC)"

macOS
Méthode 1 : via le Terminal
Ouvrez le Terminal et tapez:
ifconfig en0 | grep ether ou networksetup -getmacaddress en0
en0 est généralement le Wi-Fi, mais le nom de l'interface peut différer.
Méthode 2 : via les Réglages Système
- Ouvrez "Réglages Système" → "Réseau"
- Sélectionnez la connexion (Wi-Fi ou Ethernet)
- Cliquez sur "Détails" (ou "Avancé" sur les anciennes versions)
- Allez dans l'onglet "Matériel" — l'adresse MAC y est affichée.

Linux
Via le "Terminal", vous pouvez utiliser l'une des commandes:
ifconfig eth0 | grep HWaddr ou la variante plus moderne ip link show eth0.
La désignation eth0 est un exemple de nom d'interface réseau. Dans votre système, elle pourrait s'appeler wlan0, enp3s0, ou autrement. L'adresse MAC sera listée dans la sortie de la commande après la chaîne link/ether.

Comment changer l'adresse MAC
Ci-dessous se trouvent les principaux moyens de changer l'adresse MAC dans différents systèmes d'exploitation. Notez que c'est la valeur logicielle de l'adresse qui est modifiée, et tous les adaptateurs ne prennent pas en charge cette fonction.
Windows
Méthode 1 : via le Gestionnaire de périphériques
- Appuyez sur Win + X → "Gestionnaire de périphériques".
- Ouvrez la section "Cartes réseau".
- Sélectionnez l'adaptateur requis → "Propriétés".
- Allez dans l'onglet "Avancé".
- Trouvez le paramètre Network Address (Adresse réseau) ou Locally Administered Address (Adresse administrée localement).
- Entrez la nouvelle adresse MAC (12 caractères sans tirets).
- Confirmez les modifications et redémarrez l'adaptateur.

Sur certaines cartes réseau, ce paramètre est absent — le pilote ne prend pas en charge le changement de MAC.
Méthode 2 : via le Registre
Utilisée si la première méthode n'est pas disponible (il est recommandé de créer d'abord un point de restauration système).
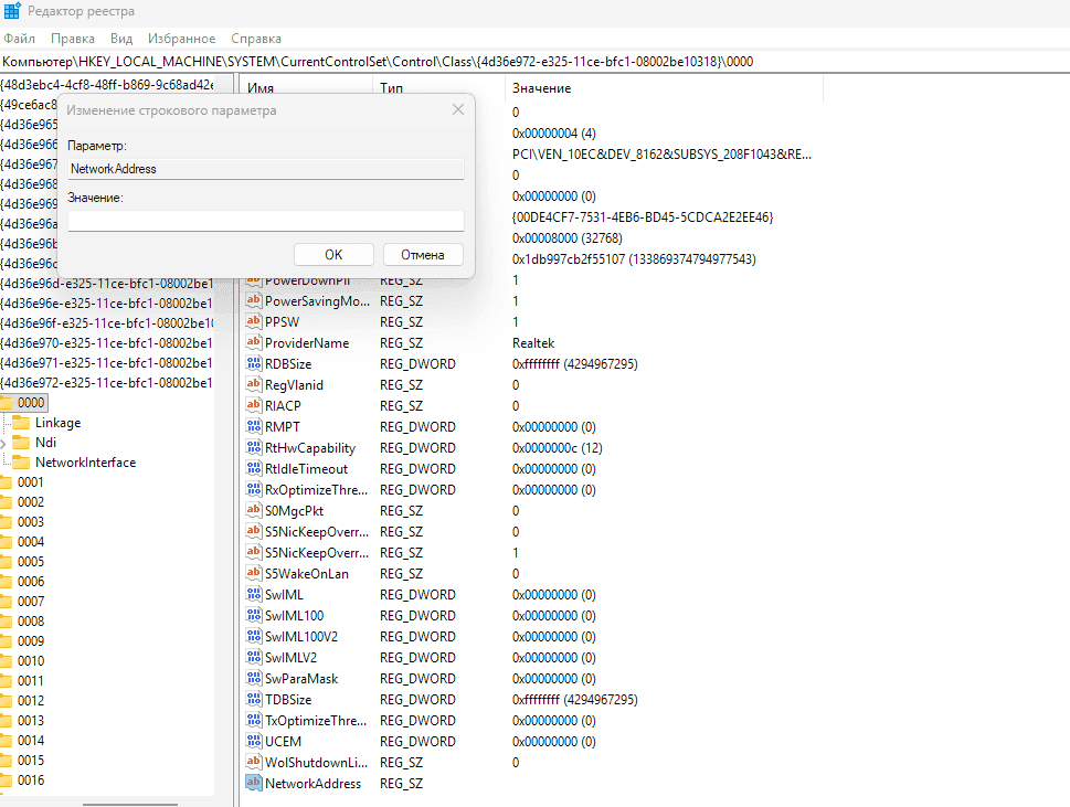
- Appuyez sur Win + R → regedit.
- Allez au chemin: HKEY_LOCAL_MACHINE\SYSTEM\CurrentControlSet\Control\Class\{4d36e972-e325-11ce-bfc1-08002be10318}.
- À l'intérieur se trouvent des dossiers "0000", "0001", "0002"… — ouvrez chacun d'eux et trouvez l'adaptateur requis grâce au paramètre DriverDesc.
- Créez une valeur chaîne nommée NetworkAddress.
- Entrez la nouvelle adresse MAC (sans séparateurs).
- Redémarrez l'ordinateur ou désactivez et réactivez l'adaptateur.

Si ces méthodes ne fonctionnent pas ou si vous devez tout faire plus rapidement, vous pouvez utiliser des programmes spéciaux pour changer l'adresse MAC.
- TMAC (Technitium MAC Address Changer) — l'un des programmes les plus populaires. Il affiche une liste des adaptateurs réseau, vous permet de définir une nouvelle adresse MAC manuellement ou d'en générer une aléatoire, et applique automatiquement les modifications sans édition manuelle du registre et des propriétés de l'adaptateur.
- SMAC MAC Address Changer — un programme avec une interface graphique pour usurper l'adresse MAC des cartes réseau, axé sur des changements rapides sans configuration manuelle du système.
Avantages des logiciels tiers :
- un moyen plus simple et plus visuel de changer l'adresse MAC
- gain de temps par rapport à la configuration manuelle
- pratique pour les utilisateurs sans expérience du registre
Les inconvénients des logiciels tiers sont qu'un programme supplémentaire est installé sur le système, ce qui peut fonctionner de manière instable ou entrer en conflit avec les pilotes de carte réseau. Parfois, après avoir changé la MAC, internet peut disparaître, et vous devrez rétablir les paramètres. De tels utilitaires nécessitent des droits d'administrateur, et lors du téléchargement depuis des sites non officiels, il y a un risque d'obtenir une version avec du code malveillant. De plus, tous les programmes ne prennent pas en charge chaque modèle d'adaptateur réseau, donc le changement peut simplement ne pas s'appliquer.
MacOS
Via le Terminal:
- Ouvrez l'application "Terminal".
- Exécutez les commandes :sudo ifconfig en0 down sudo ifconfig en0 ether XX:XX:XX:XX:XX:XX (nouvelle adresse) sudo ifconfig en0 up
- Remplacez en0 par le nom de l'interface réseau requise

Si la commande n'a pas fonctionné, vous pouvez désactiver temporairement le Wi-Fi et répéter le changement d'adresse MAC :
sudo networksetup -setairportpower en0 off
sudo ifconfig en0 ether XX:XX:XX:XX:XX:XX (nouvelle adresse)
sudo networksetup -setairportpower en0 on
Après un redémarrage, l'adresse MAC revient généralement à l'originale. Pour rendre l'usurpation permanente, un script de démarrage est utilisé pour exécuter ces commandes au lancement du système.
Pour macOS, il existe des utilitaires tiers avec une interface graphique. Ils vous permettent de sélectionner une interface réseau, de définir une nouvelle adresse MAC, d'enregistrer des profils et de basculer rapidement entre eux sans entrer manuellement de commandes.
- LinkLiar — une application pour macOS avec une interface graphique conçue pour usurper les adresses MAC des interfaces réseau et gérer les profils.
- SpoofMAC — un outil pour macOS qui simplifie le changement d'adresse MAC via des commandes, éliminant la saisie manuelle de longs paramètres.
- Macchanger — un utilitaire en ligne de commande, initialement populaire sous Linux mais également appliqué sous macOS via des outils supplémentaires, permet de définir ou de générer une adresse MAC.
Linux
L'adresse MAC sous Linux est le plus souvent modifiée via le "Terminal". D'abord, vous devez désactiver l'interface réseau, puis définir la nouvelle adresse MAC et réactiver l'interface :
sudo ifconfig eth0 down
sudo ifconfig eth0 hw ether XX:XX:XX:XX:XX:XX
sudo ifconfig eth0 up
eth0 est un exemple de nom d'interface. Dans votre système, elle peut s'appeler différemment, par exemple, wlan0, enp3s0, etc.
Une méthode plus moderne pour Linux consiste à utiliser l'utilitaire ip, qui a remplacé ifconfig. D'abord, l'interface réseau doit être désactivée avec la commande sudo ip link set dev eth0 down. Ensuite, la nouvelle adresse MAC est définie avec la commande sudo ip link set dev eth0 address XX:XX:XX:XX:XX:XX, où XX:XX:XX:XX:XX:XX est remplacé par l'adresse souhaitée. Puis l'interface est réactivée avec la commande sudo ip link set dev eth0 up.

eth0 est un exemple de nom d'interface. Dans votre système, elle peut s'appeler différemment, par exemple, wlan0, enp3s0, etc.
Comment vérifier le changement d'adresse MAC
Après avoir changé l'adresse MAC, il est important de s'assurer que la nouvelle adresse a bien été appliquée. La vérification s'effectue de la même manière que lors de la détermination de l'adresse MAC actuelle.
Sous Windows, ouvrez l'invite de commandes et tapez : ipconfig /all. Appuyez sur Entrée. Dans la liste des adaptateurs réseau, trouvez la connexion requise (Wi-Fi ou Ethernet). L'adresse MAC de l'appareil est indiquée à la ligne "Adresse physique".
Sous macOS, ouvrez le "Terminal" et exécutez la commande ifconfig en0 | grep ether ou networksetup -getmacaddress en0 (remplacez en0 par le nom de votre interface). La sortie affichera l'adresse MAC actuelle.
Sous Linux, vous pouvez utiliser la commande ip link show eth0 ou ifconfig eth0, où eth0 est un exemple de nom d'interface. La nouvelle adresse MAC est affichée à côté de la ligne link/ether.
Si l'adresse n'a pas changé, essayez de désactiver et de réactiver l'adaptateur réseau ou de redémarrer l'ordinateur. Dans certains cas, redémarrer le routeur aide — cela met à jour les tables réseau et élimine les conflits possibles.
Si la tâche implique d'augmenter l'anonymat, par exemple lors du travail avec plusieurs comptes, un simple changement d'adresse MAC n'est généralement pas suffisant. Dans de tels cas, un navigateur anti-détection spécialisé est utilisé, par exemple Linken Sphere, qui usurpe non seulement les paramètres réseau mais aussi les caractéristiques de l'appareil au sein du profil.
Problèmes possibles
Des erreurs peuvent survenir lors du changement de l'adresse MAC, surtout si l'adaptateur ou le système ne prend pas entièrement en charge cette fonction.
Si le changement d'adresse MAC n'est pas appliqué. Vérifiez si votre adaptateur réseau prend en charge le changement logiciel de MAC — certains modèles n'ont tout simplement pas cette capacité. Assurez-vous que l'adresse est entrée sans erreurs : elle doit être composée de 12 caractères hexadécimaux (chiffres et lettres A–F). Essayez de redémarrer l'adaptateur réseau ou de redémarrer l'ordinateur. Sous Windows, la mise à jour du pilote de la carte réseau aide parfois.
Si internet est perdu après le changement de MAC. Désactivez et réactivez l'adaptateur réseau ou redémarrez l'appareil. Si la connexion n'est pas rétablie, revenez à l'adresse MAC d'origine. Dans certains réseaux, l'accès est lié à une MAC spécifique, donc lorsqu'elle change, la connexion peut être bloquée. Vous pouvez également redémarrer le routeur pour mettre à jour les tables réseau.
Erreurs courantes lors du changement d'adresse MAC. Le plus souvent, les utilisateurs entrent l'adresse dans le mauvais format, oublient de redémarrer l'interface après le changement, ou changent la MAC du mauvais adaptateur (par exemple, Ethernet au lieu du Wi-Fi). Un autre problème fréquent est la tentative de définir une MAC qui est déjà utilisée sur le réseau, provoquant des conflits et une connexion instable.
Conclusion
Une adresse MAC est un identifiant d'interface réseau utilisé pour reconnaître les appareils sur un réseau local. Elle peut être déterminée et modifiée à l'aide d'outils système standard ou d'instruments spéciaux, et le résultat doit toujours être vérifié. Changer l'adresse MAC peut être utile pour les tests réseau, le dépannage ou l'augmentation du niveau de confidentialité, mais ce paramètre n'est pas pris en charge par tous les adaptateurs et peut fonctionner différemment selon les réseaux.
Il est important de prendre en compte les règles du réseau utilisé. Le non-respect de ces exigences peut entraîner des problèmes de connexion ou des restrictions d'accès.
Vous trouverez ici toutes les réponses à vos questions

Comment acheter un nom de domaine anonymement avec des cryptomonnaies — Les meilleurs services de 2026
Si vous avez besoin d’un enregistrement anonyme afin que votre nom ne puisse pas être lié à un site web, vous devez non seulement choisir un registrar adapté, mais aussi effectuer le paiement en cryptomonnaie.

Services de messagerie temporaire — Une sélection des meilleures solutions pour l'anonymat
Sélection de 5 services de messagerie temporaire : ce que représentent les meilleures solutions et comment les utiliser en toute sécurité.

L'anonymat en ligne — un mythe ou une question de bons outils ?
Il est aujourd'hui pratiquement impossible d'atteindre un anonymat total sur Internet : il existe trop de points de collecte d'informations et de niveaux de contrôle. Cependant, grâce à des outils d'anonymisation efficaces, il est possible d'améliorer considérablement le niveau de confidentialité et de garder le contrôle sur ses propres données.