
Como alterar o endereço MAC de um computador
Um endereço MAC é um identificador único para a interface de rede de um dispositivo, uma espécie de "número de passaporte" para Wi-Fi, Ethernet ou outros adaptadores de rede. Ele é atribuído ao hardware pelo fabricante e é usado para reconhecer dispositivos dentro de redes locais por roteadores, pontos de acesso e outros equipamentos de rede.
Um único computador pode ter vários endereços MAC — endereços separados para Wi-Fi, conexão com fio (Ethernet), Bluetooth e outras interfaces.
Alterar (falsificar ou spoofing) um endereço MAC pode ser usado em várias situações:
- contornar restrições de rede — por exemplo, se houver um limite no número de dispositivos conectados na rede
- aumentar a privacidade ao conectar-se a diferentes redes
- testar e configurar equipamentos de rede
- diagnosticar problemas de rede ou verificar o funcionamento da filtragem de endereços MAC
Alterar um endereço MAC pode violar as regras de uso da rede, do provedor ou da organização. Em alguns casos, isso pode levar ao bloqueio de acesso, conflitos de rede ou outros problemas de conexão.
Como encontrar o endereço MAC do seu computador
Você pode descobrir o endereço MAC usando ferramentas padrão do sistema. Abaixo estão os métodos para os principais sistemas operacionais. Observe que o endereço será diferente para conexões Wi-Fi e com fio, portanto, verifique a interface específica que você precisa.
Windows
Método 1: via Prompt de Comando
1. Pressione Win + R, digite cmd e pressione Enter
2. Digite o comando: ipconfig /all
3. Encontre o adaptador necessário (Ethernet ou Wi-Fi)
4. A linha "Endereço Físico" (ou "Physical Address") é o endereço MAC

Método 2: via Interface Gráfica
1. Abra "Configurações"
2. Vá para a seção "Rede e Internet"
3. Selecione Wi-Fi (ou "Ethernet" se conectado por cabo)
4. Clique em "Propriedades de hardware"
5. O endereço MAC do dispositivo está listado na linha "Endereço físico (MAC)"

macOS
Método 1: via Terminal
Abra o Terminal e digite:
ifconfig en0 | grep ether ou networksetup -getmacaddress en0
en0 geralmente é o Wi-Fi, mas o nome da interface pode ser diferente.
Método 2: via Ajustes do Sistema
1. Abra "Ajustes do Sistema" → "Rede"
2. Selecione a conexão (Wi-Fi ou Ethernet)
3. Clique em "Avançado" (ou "Detalhes")
4. Vá para a aba "Hardware" — o endereço MAC é exibido lá.

Linux
Via "Terminal", você pode usar um dos comandos:ifconfig eth0 | grep HWaddr ou a variante mais moderna ip link show eth0.
A designação eth0 é um exemplo de nome de interface de rede. No seu sistema, pode ser chamado de wlan0, enp3s0 ou outro. O endereço MAC será listado na saída do comando após a string link/ether.

Como alterar o endereço MAC
Abaixo estão as principais maneiras de alterar o endereço MAC em diferentes sistemas operacionais. Observe que o valor de software do endereço é alterado, e nem todos os adaptadores suportam essa função.
Windows
Método 1: via Gerenciador de Dispositivos
1. Pressione Win + X → "Gerenciador de Dispositivos".
2. Abra a seção "Adaptadores de rede".
3. Selecione o adaptador necessário → "Propriedades".
4. Vá para a aba "Avançado".
5. Encontre o parâmetro Network Address (Endereço de Rede) ou Locally Administered Address (Endereço Administrado Localmente).
6. Digite o novo endereço MAC (12 caracteres sem hifens).
7. Confirme as alterações e reinicie o adaptador.

Em algumas placas de rede, esse parâmetro está ausente — o driver não suporta a alteração do MAC.
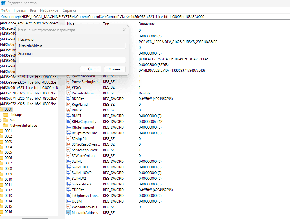
Método 2: via Registro
Usado se o primeiro método não estiver disponível (recomenda-se criar um ponto de restauração do sistema primeiro).
1. Pressione Win + R → regedit.
2. Vá para o caminho: HKEYLOCALMACHINE\SYSTEM\CurrentControlSet\Control\Class\{4d36e972-e325-11ce-bfc1-08002be10318}.
3. Dentro há pastas "0000", "0001", "0002"… — abra cada uma e encontre o adaptador necessário pelo parâmetro DriverDesc.
4. Crie um parâmetro de string (Valor da Cadeia de Caracteres) NetworkAddress.
5. Digite o novo endereço MAC (sem separadores).
6. Reinicie o computador ou desative e ative o adaptador.

Se esses métodos não funcionarem ou se você precisar fazer tudo mais rápido, pode usar programas especiais para alterar o endereço MAC.
- TMAC (Technitium MAC Address Changer) — um dos programas mais populares. Ele mostra uma lista de adaptadores de rede, permite definir um novo endereço MAC manualmente ou gerar um aleatório, e aplica as alterações automaticamente sem edição manual do registro e das propriedades do adaptador.
- SMAC MAC Address Changer — um programa com interface gráfica para falsificar o endereço MAC de placas de rede, focado em alterações rápidas sem configuração manual do sistema.
Vantagens de software de terceiros:
- uma maneira mais simples e visual de alterar o endereço MAC
- economiza tempo em comparação com a configuração manual
- conveniente para usuários sem experiência em trabalhar com o registro
Desvantagens de software de terceiros são que um programa adicional é instalado no sistema, o que pode funcionar de forma instável ou entrar em conflito com os drivers da placa de rede. Às vezes, após alterar o MAC, a internet pode cair e você terá que reverter as configurações. Tais utilitários requerem direitos de administrador e, ao baixar de sites não oficiais, há o risco de obter uma versão com código malicioso. Além disso, nem todos os programas suportam todos os modelos de adaptador de rede, então a alteração pode simplesmente não ser aplicada.
MacOS
Via Terminal:
- Abra o aplicativo "Terminal".
- Execute os comandos:sudo ifconfig en0 down
sudo ifconfig en0 ether XX:XX:XX:XX:XX:XX (novo endereço)
sudo ifconfig en0 up
- Substitua en0 pelo nome da interface de rede necessária.

Se o comando não funcionou, você pode desligar temporariamente o Wi-Fi e repetir a alteração do endereço MAC:
sudo networksetup -setairportpower en0 off
sudo ifconfig en0 ether XX:XX:XX:XX:XX:XX (novo endereço)
sudo networksetup -setairportpower en0 on

Após uma reinicialização, o endereço MAC geralmente retorna ao original. Para tornar a falsificação permanente, usa-se um script de inicialização que executa esses comandos quando o sistema inicia.
Para macOS, existem utilitários de terceiros com interface gráfica. Eles permitem selecionar uma interface de rede, definir um novo endereço MAC, salvar perfis e alternar rapidamente entre eles sem inserir comandos manualmente.
- LinkLiar — um aplicativo para macOS com interface gráfica projetado para falsificar endereços MAC de interfaces de rede e gerenciar perfis.
- SpoofMAC — uma ferramenta para macOS que simplifica a alteração do endereço MAC via comandos, eliminando a entrada manual de parâmetros longos.
- Macchanger — um utilitário de linha de comando, originalmente popular no Linux, mas também aplicado no macOS via ferramentas adicionais, permite definir ou gerar um endereço MAC.
Linux
O endereço MAC no Linux é alterado com mais frequência via "Terminal". Primeiro, você precisa desativar a interface de rede, depois definir o novo endereço MAC e ativar a interface novamente:
sudo ifconfig eth0 down
sudo ifconfig eth0 hw ether XX:XX:XX:XX:XX:XX
sudo ifconfig eth0 up

eth0 é um exemplo de nome de interface. No seu sistema, pode ser chamado de forma diferente, por exemplo, wlan0, enp3s0, etc.
Uma maneira mais moderna para Linux é usar o utilitário ip, que substituiu o ifconfig. Primeiro, a interface de rede precisa ser desativada com o comando sudo ip link set dev eth0 down. Depois disso, o novo endereço MAC é definido com o comando sudo ip link set dev eth0 address XX:XX:XX:XX:XX:XX, onde XX:XX:XX:XX:XX:XX é substituído pelo endereço desejado. Em seguida, a interface é ativada novamente com o comando sudo ip link set dev eth0 up.

eth0 é um exemplo de nome de interface. No seu sistema, pode ser chamado de forma diferente, por exemplo, wlan0, enp3s0, etc.
Como verificar a alteração do endereço MAC
Após alterar o endereço MAC, é importante certificar-se de que o novo endereço foi realmente aplicado. A verificação é realizada das mesmas maneiras usadas para determinar o endereço MAC atual.
No Windows, abra o prompt de comando e digite: ipconfig /all. Pressione Enter. Na lista de adaptadores de rede, encontre a conexão necessária (Wi-Fi ou Ethernet). O endereço MAC do dispositivo está listado na linha "Endereço Físico".
No macOS, abra o "Terminal" e execute o comando ifconfig en0 | grep ether ou networksetup -getmacaddress en0 (substitua en0 pelo nome da sua interface). A saída mostrará o endereço MAC atual.
No Linux, você pode usar o comando ip link show eth0 ou ifconfig eth0, onde eth0 é um exemplo de nome de interface. O novo endereço MAC é exibido ao lado da linha link/ether.
Se o endereço não mudou, tente desativar e reativar o adaptador de rede ou reiniciar o computador. Em alguns casos, reiniciar o roteador ajuda — isso atualiza as tabelas de rede e elimina possíveis conflitos.
Se a tarefa envolve aumentar o anonimato, por exemplo, ao trabalhar com várias contas, uma única alteração de endereço MAC geralmente não é suficiente. Nesses casos, usa-se um navegador antidetecção especializado, por exemplo, Linken Sphere, que falsifica não apenas parâmetros de rede, mas também características do dispositivo dentro do perfil.
Possíveis problemas
Erros podem ocorrer ao alterar o endereço MAC, especialmente se o adaptador ou o sistema não suportar totalmente essa função.
Se a alteração do endereço MAC não for aplicada. Verifique se o seu adaptador de rede suporta a alteração de MAC por software — alguns modelos simplesmente não têm essa capacidade. Certifique-se de que o endereço foi inserido sem erros: ele deve consistir em 12 caracteres hexadecimais (dígitos e letras A–F). Tente reiniciar o adaptador de rede ou reiniciar o computador. No Windows, atualizar o driver da placa de rede às vezes ajuda.
Se a internet cair após alterar o MAC. Desative e reative o adaptador de rede ou reinicie o dispositivo. Se a conexão não for restaurada, retorne ao endereço MAC original. Em algumas redes, o acesso está vinculado a um MAC específico, portanto, quando ele muda, a conexão pode ser bloqueada. Você também pode reiniciar o roteador para atualizar as tabelas de rede.
Erros comuns ao alterar o endereço MAC. Na maioria das vezes, os usuários inserem o endereço no formato errado, esquecem de reiniciar a interface após a alteração ou alteram o MAC do adaptador errado (por exemplo, Ethernet em vez de Wi-Fi). Outro problema frequente é tentar definir um MAC que já está em uso na rede, causando conflitos e conexão instável.
Conclusão
Um endereço MAC é um identificador de interface de rede usado para reconhecer dispositivos em uma rede local. Ele pode ser determinado e alterado usando ferramentas padrão do sistema ou instrumentos especiais, e o resultado deve sempre ser verificado. Alterar o endereço MAC pode ser útil para testes de rede, solução de problemas ou aumento dos níveis de privacidade, mas essa configuração não é suportada por todos os adaptadores e pode funcionar de maneira diferente em redes diferentes.
É importante considerar as regras da rede que está sendo usada. O não cumprimento desses requisitos pode levar a problemas de conexão ou restrições de acesso.
Aqui estão as perguntas mais frequentes

Como Funciona um Proxy SOCKS5 — Explicado em Palavras Simples
Existem muitas maneiras de ocultar seu endereço IP real ou contornar bloqueios, mas a maioria delas tem limitações — funcionam apenas com aplicativos específicos e não podem transmitir dados de protocolos complexos. O SOCKS5 se destaca entre eles devido à sua arquitetura: não é u

O que é Multi-Accounting e como ganhar dinheiro com isso
O uso de multicontas é o processo em que um único usuário opera várias contas em uma plataforma. Ao contrário da crença popular, o uso de multicontas não é uma prática ilegal: é uma ferramenta totalmente legal que, no entanto, pode violar as regras internas de redes sociais e pla

Como Comprar um Domínio Anonimamente com Criptomoedas — Melhores Serviços de 2026
Quando você compra um domínio, seu nome, endereço e número de telefone podem acabar no banco de dados público WHOIS — qualquer pessoa poderá descobrir exatamente quem é o dono do site. Alguns registradores oferecem serviços de privacidade de dados, mas nem todos realmente fornece